Objekte zu CSV
Menü Datei / Daten exportieren / Objekte zu CSV
Modul Connect2ObjectTable + Datenmodellierer oder Dienstleistung

Ziel des Exports
Gleichzeitige Ausgabe von Aufmaß und Abrechnungsgrundlage. Anhand der bei der Vermessung eingegebenen Attribute wie zum Beispiel Länge, Breite, Material, Rückschnitt, Bohrungsart, Rasenanlage, Bodenabtrag usw. kann der Auftrag abgerechnet werden. Die Attribute werden individuell festgelegt. Auch eine Abrechnung anhand der Anzahl der Punkte ist möglich.
Umsetzung
Die Umsetzung erfolgt über das Datenmodell.
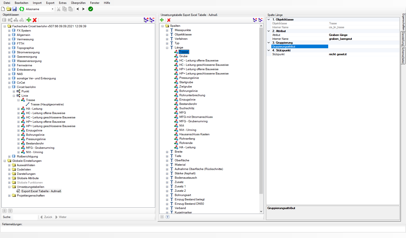
In der ersten Spalte des Datenmodells wird im Ordner Umsetzungstabellen der Export Excel Tabelle - Aufmaß definiert.

In der mittleren Spalte des Datenmodells werden die Spalten der Excel Tabelle definiert. Dort werden für die einzelnen Attribute die Objekte aufgeführt, die dieses Attribut haben.
Beim Attribut Material ist zum Beispiel das Objekt Nvt gelistet.

In den Projekteigenschaften sieht man, dass das Objekt Nvt unter anderem das Attribut Material aufweist.
Summenfunktion
Über das Gruppierungsattribut ist die Summenfunktion auswählbar.

Anwendung in FX
Zunächst kann ausgewählt werden, welche Sessions exportiert werden sollen. Diese Funktion steht zur Verfügung, wenn das Modul M-FX Power Kit I lizenziert ist.
Die Sessions können einzeln angeklickt werden oder über die Symbole am rechten Rand komplett ausgewählt werden.
Alle auswählen
Keine auswählen

Im nächsten Fenster wird die Umsetzungstabelle ausgewählt. Außerdem werden Angaben zum Dateiformat, dem Konflikt und dem Dateinamen gemacht.
Es wird eine Tabelle im csv Format ausgegeben, die in Excel geöffnet werden kann. Die Tabelle enthält zu jedem Messpunkt die Attribute.
Es können auch Summen einzelner Spalten ausgegeben werden (wird im Datenmodell definiert).
Zuletzt aktualisiert